x402 解决了互联网的原罪:广告
文章作者:0xaryan 文章编译:Block unicorn
几十年来,在线广告一直是互联网保持活力的唯一方式。
每个人都在争夺注意力。为了做到这一点,公司会收集你周围的所有可能的数据,并创建用户资料并向你展示广告。

代理网络与原罪
在互联网上,这种单一模式解锁了目前价值数万亿美元的市场。
互联网上一直存在金融:
与支付提供商合作
对你的网站设置付费墙
或者展示广告
但是,微支付(<1 美元)在经济上是不可行的(Visa/Mastercard对每笔交易收取约 2% + 0.10 美元的费用),因此广告是唯一的模式:
用户可以免费访问大量内容
广告商针对他们的产品获得目标用户
内容发布者因其内容而获得报酬
这对所有人来说都是双赢。
随着世界朝着代理的方向发展:
代理通过成为中间件,成为内容的消费者,而不是人类
广告商无法再针对人类投放广告,广告经济将会崩溃。
代理现在要么窃取(抓取)内容,要么购买内容
API(应用程序编程接口)将成为默认的通信模式,而不是浏览器代理/代理浏览器。

用户的路径
对于互联网来说,抓取或窃取内容在经济上是不可行的,因此发布者将转向对其网站收取小额支付费用,而代理商需要一种支付方式,几十年来,在区块链出现之前,小额支付都是不可能的。
像 Solana 这样的区块链实现大规模小额支付,而不会掠夺用户。
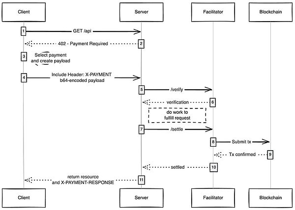
x402 是一个基于 402 标准构建的标准,创建了一个统一的接口,用于:
消费者为内容付费
发布者收取内容费用
无需中间人(Visa/Mastercard)
使代理小额支付成为可能。

来源:payai.network
任何客户端(代理/浏览器)发送访问内容的请求,内容主机都会响应并要求支付内容费用,客户端处理付款并获得对内容的访问权限,从而为代理互联网开启新的经济。
我对哪些用例感到兴奋:
无 gas 用户体验:我觉得一个尚未探索的事情是 x402 如何使用户交易在任何网络上都无需支付 gas,用户只需要在钱包中持有资产即可。
x402 浏览器:应该有人 fork Chromium 并将 x402 嵌入到浏览器本身中,Brave 实际上应该这样做,因为他们在加密货币领域拥有良好的口碑,已经有钱包并且默认支持 IPFS,在我看来,他们是最接近能够做到这一点的人。
链上集市:与传统市场一样,存在可发现性问题,并且 通过引入集市(印地语中的市场)解决了这个问题,但这些是链下维护的集市,总是会受到一些限制,有人应该创建一个链上目录,任何人都可以来添加他们正在销售的东西(API / 新闻通讯 / 书籍等),并在目录中嵌入评分,就像 OpenRouter 对模型所做的那样。
跳过广告:与任何技术一样,世界采用 x402 需要时间,同时可以通过小额支付来跳过广告,这对于 x402 来说是一个很好的自然演进。你设置每天的首选支出限额,访问 YouTube,x402 浏览器会自动为你跳过广告并向广告商付款。
我总是惊讶于一项简单的技术如何能够开启新的经济,x402 就是其中之一。
| 感动 | 同情 | 无聊 | 愤怒 | 搞笑 | 难过 | 高兴 | 路过 |
相关文章
-
没有相关内容

会员登录